插件下载链接:https://gahub.qijihezi.cn/outlink/others/0.1.1_0.zip
工具作用:翻译网页集市内容,方便你查看信息
下载并解压插件

浏览器中找到管理拓展程序

打开开发者模式后导入解压后的插件

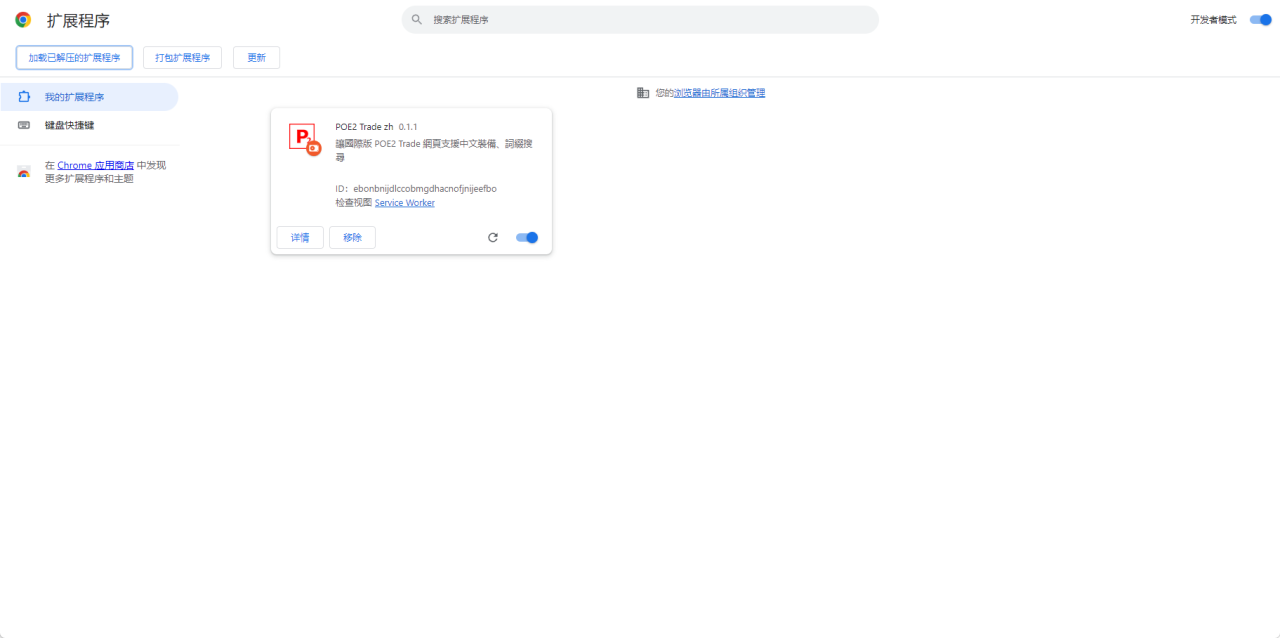
导入成功后会展示插件

前往交易网站,选择繁体中文化即可生效。https://www.pathofexile.com/trade2

插件下载链接:https://gahub.qijihezi.cn/outlink/others/0.1.1_0.zip
工具作用:翻译网页集市内容,方便你查看信息
下载并解压插件

浏览器中找到管理拓展程序

打开开发者模式后导入解压后的插件

导入成功后会展示插件

前往交易网站,选择繁体中文化即可生效。https://www.pathofexile.com/trade2
